Per configurare il SeeYouFood Loyalty:
- Accedere in EMC
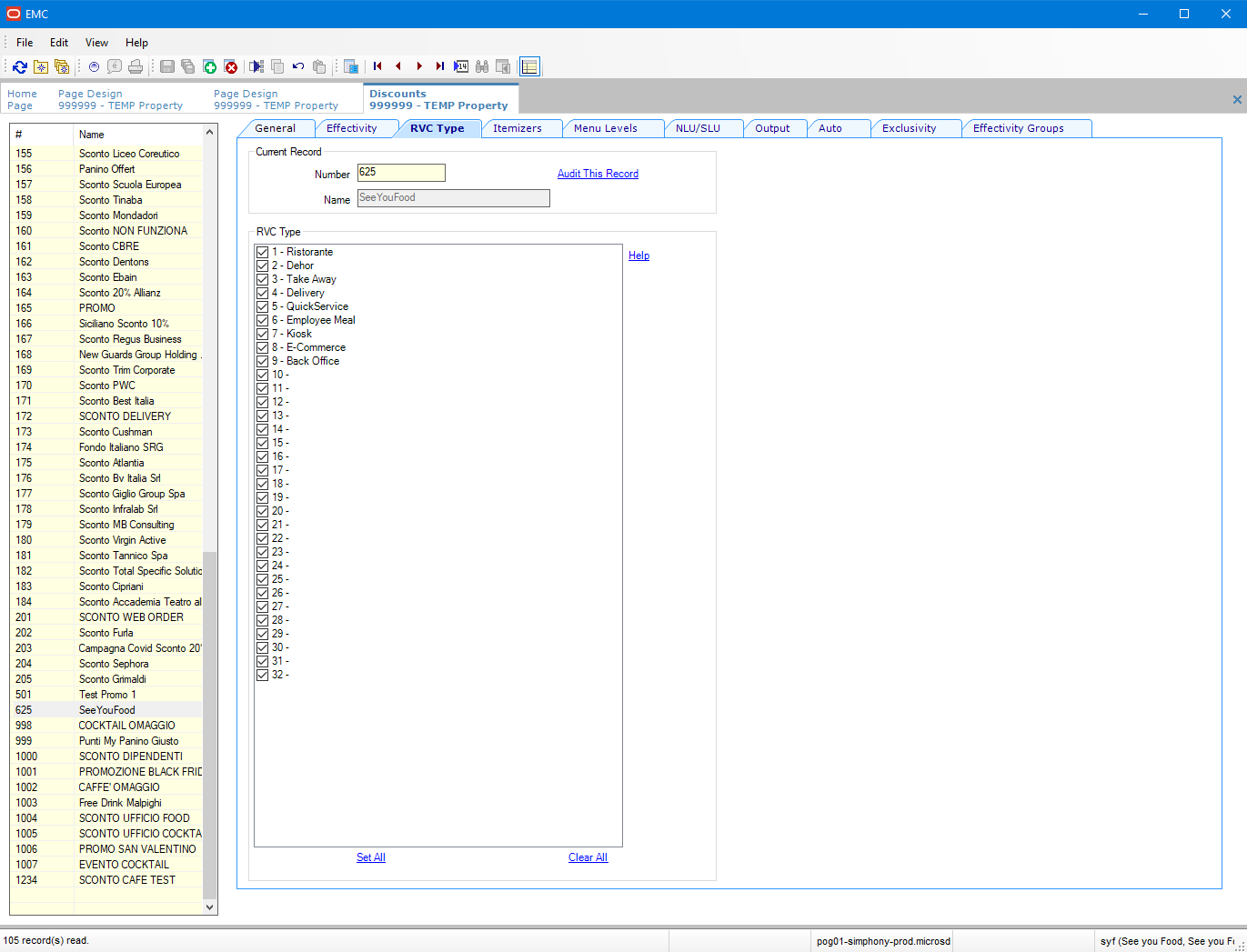
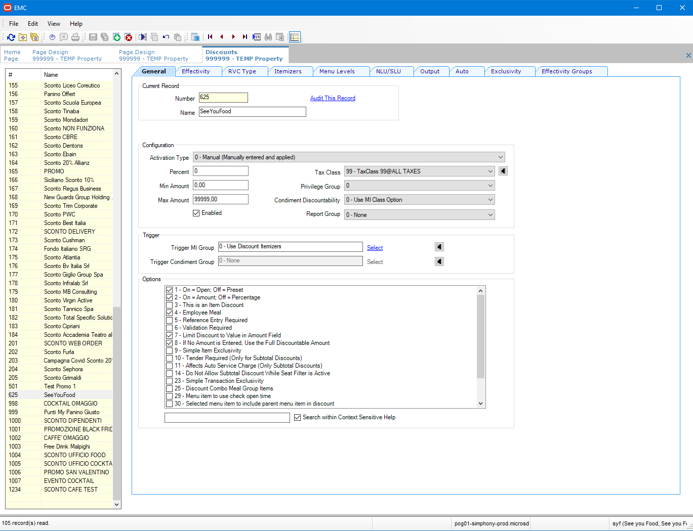
- Creare un nuovo “Discount” di tipo “Amount” relativo a SeeYouFood per applicare eventuali coupon. Il Discount Number è mappato nelle configurazioni del locale (vedi EMC4.png) o nella sezione SIMPHONY -> Metodi di pagamento del backoffice di SYF. Per i passaggi, fare riferimento agli screenshot EMC1.png, EMC2.png, EMC3.png.
EMC1.png
EMC2.png
EMC3.png
EMC4.png

- Stoppare il client Simphony.
- Estrarre il pacchetto SeeYouFoodLoyalty.zip (che vi è stato inviato via mail) e copiare (se chiede di sostituire i file fare click su NO) il contenuto in C:\Micros\Simphony\WebServer\wwwroot\EGateway\Handlers
- Installare l’estensione di TestSeeYouFood.dll tramite la guida EMC al seguente link (EMC5.png): https://docs.oracle.com/cd/E91245_01/api/html/0a9f1006-01ac-40f6-a365-e618273b9101.htm
Successivamente, una volta completate queste operazioni, far ripartire il client Simphony e cliccare su "Reload Workation Database".
Questa risposta ti è stata utile?
Fantastico!
Grazie per il tuo feedback
Siamo spiacenti di non poterti essere di aiuto
Grazie per il tuo feedback
Feedback inviato
Apprezziamo il tuo sforzo e cercheremo di correggere l’articolo